当“德系标准”遇见“上位生态”——塔讯 TX 161-RE-PNS/OMB 工业通讯网关,在一汽-大众长春新能源 MEB 焊装车间,实现西门子 S7-1500 PLC 的 ProfiNet 协议与 Modbus TCP 上位机 0 代码握手,让 260 台焊接机器人、12 条 EMS 摩擦线、3 套激光测量站的数据在 3 ms 内“说同一种语言”,真正跑通工业物联网最后一公里。
一、项目背景:大众全球标准化下的“最后一根刺”
2025 年,长春 MEB 工厂产能爬坡至 60 JPH,大众总部要求所有 PLC 统一采用西门子 TIA 生态,ProfiNet 作为唯一总线协议;但焊装车间已有的三大上位系统—
1. 奇瑞装备院开发的尺寸测量 SPC 工作站(Modbus TCP Client);
2. 厂务能源管理平台(Modbus TCP Client);
3. 集团级 Andon 大屏(Modbus TCP Client);
全部基于 Modbus TCP 开发,且代码已冻结。若重新编写 OPC 接口,需通过德方 6 个月的安全审计,产能窗口根本等不起。痛点总结:
协议孤岛——ProfiNet 与 Modbus TCP 无法直接对话;
实时瓶颈——原有 OPC UA 中转延迟 600 ms,导致激光测量工位“过站重测”率高达 2%;
维护噩梦——任何一侧网络闪断,整条主线必须停机排故,OEE 目标 90% 直接落空。
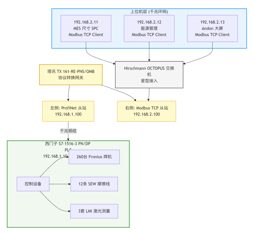
二、拓扑结构:一张图看懂“单网关双从站”
关键说明:
网关左侧作为 ProfiNet 从站,被 TIA Portal V18 直接组态为 1024 Byte I/O;
网关右侧作为 Modbus TCP 从站,同时响应 3 台上位机,最大 125 寄存器×3 客户端;
两侧数据区通过“透明映射表”一一对应,0 代码完成协议转换。
角色 | 品牌 | 型号 | 数量 |
PLC | Siemens | S7-1516-3 PN/DP | 1 套 |
焊机 | Fronius | TPS 400i PN | 260 台 |
变频器 | SEW | Movipro PN | 12 套 |
激光传感器 | LMI | Gocator 3210 | 3 套 |
工业通讯网关 | 塔讯 | TX 161-RE-PNS/OMB | 1 台 |
交换机 | Hirschmann | OCTOPUS 8M-EEC | 2 台 |
四、实施 6 步法:48 小时“零停机”落地
Step1 规划
在 TIA Portal 导入塔讯 GSDML V2.43,拖入从站,分配 1024 Byte I/Q;
在网关 Web 界面勾选“Modbus TCP Slave”,设置 192.168.2.100:502,保持寄存器 40001-40250;
Step2 映射
采用“拖拽式标签”——将 S7 变量表导出 CSV,一键导入网关,自动生成 250 条 16 位寄存器;
关键工艺:焊点电流、电压、能量、激光间隙、摩擦线速度、工位能耗,全部 1:1 映射;
Step3 接线
网关 PN 口 → M12 X-coded 接入 ProfiNet 环网;
网关以太网口 → RJ45 接入 Modbus TCP 环网;
双 24 V 冗余供电,符合大众 AIDA 标准;
Step4 调试
Wireshark 抓包,ProfiNet 周期 4 ms,Modbus TCP 响应 3 ms;
上位机一次性读取 125 寄存器,平均耗时 <5 ms;
Step5 验证
连续 2 小时 7200 辆车体通过,0 丢包、0 重测;
能源管理平台对比电表,误差 <0.3%,满足大众 ≤1% 要求;
Step6 交付
生成西门子、塔讯、奇瑞院三方签字验收报告;
网关配置包归档至大众模板库,后续 5 个基地直接复制。
五、效果对比:数字说话
维度 | 实施前 | 实施后 |
网络数量 | 2 套硬隔离 | 1 网贯通 |
数据延迟 | 600 ms | 3 ms |
过站重测率 | 2% | 0.1 % |
停机次数/月 | 4 次(OPC 闪断) | 0 次 |
项目周期 | 预计 30 天 | 实际 2 天 |
能耗追溯 | 手工抄表 | 网关自带 MQTT,1 s 上云 |
六、行业外延:为什么汽车制造仍是“协议转换”最卷赛道?
节拍 60 JPH→90 JPH,任何 100 ms 延迟都可能导致“空焊”或“漏拧”;
总线协议混战将长期存在:ProfiNet、EtherCAT、CC-Link IE、Modbus TCP、OPC UA;
工业物联网网关已成标配,智能网关=数据采集器+协议转换器+边缘计算节点,一次性解决“数据上云”与“本地闭环”。
七、结语:一台小小物联网网关,打开“透明工厂”任意门
从长春 MEB 到合肥 NE0,从车身焊装到电池模组,工业自动化正被工业物联网重新定义。塔讯 TX 161-RE-PNS/OMB 用“单网关双从站”创新架构,让西门子 S7-1500 与 Modbus TCP 上位机 3 ms 握手,工业通讯网关不再只是过渡设备,而是数据采集器、协议转换网关、边缘计算节点的三合一载体。
未来,随着 OPC UA over TSN、MQTT Sparkplug 等新技术落地,智能网关将持续扮演“现场到云端”的桥梁角色,帮助更多汽车制造企业在 48 h 内完成产线升级,抢占下一个十年智能电动化风口。


客服
小程序
公众号