SMC串行传输系统通过Profinet转EtherCAT网关进行连接的配置案例
本案例是通过使用稳联技术研发的EtherCAT转Profinet网关将串行传输系统模块接入到西门子PLC的Profinet网络之中,具体配置如下

配置过程:
网关配置:
打开网关配置软件“EtherCATManager”并新建项目。根据不通网关型号也可选择ModbusTCP,Ethernet或者CCLINKIE等,这里选择PN2ECAT

将伺服驱动器的ESI文件导入进网关配置软件,将从站设备添加进网关配置。

设置网关在Profient一侧的设备名称以及IP地址。(与PLC组态保持一致)

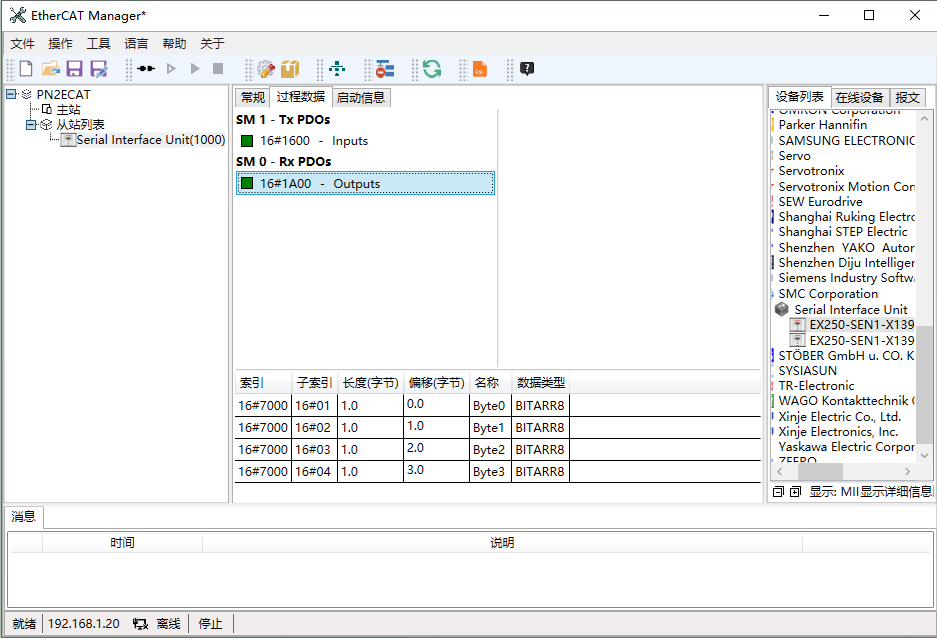
添加从站设备进网关组态。在设备列表中选择对应设备后双击或拖拽即可。

设置好从站地址分配模式

配置过程数据,添加好每个PDO的参数(此设备PDO内部包含参数已写死不能更改)

配置完成后生成并下载配置进网关。

PLC配置
打开PLC组态软件,新建项目并导入网关GSD文件
导入网关GSD文件后填写设备名称及IP地址

设置好数据的输入输出长度。

到此网关配置完成。
本方案通过Profinet-EtherCAT网关实现了西门子PLC对SMC串行传输系统的精确控制,关键在于保证2ms通信周期的稳定性与DC同步精度。实际应用中需根据传输系统的负载特性调整加减速参数,避免因惯性导致的定位超差。
楼主最近还看过


客服
小程序
公众号